В свойствах объекта можно укзать код, который может распространяться на индивидуальные проекты объекта, если в индивидуальном проекте активно свойство "Использование кода родителя".







После создания индивидуального проекта в свойствах можно отредактировать параметры:
Код (кнопка "Установка кода"). Код - приоритетное значение, оно перекрывает другие числовые свойства




Если оставить поле ввода кода проекта пустым, то код сброится
Номер технологического узла (кнопка "Установка номера технологического узла")




Если оставить поле ввода номера технологического узла проекта пустым, то номер сброится
Дополнительная маркировка (кнопка "Установка дополнительной маркировки")




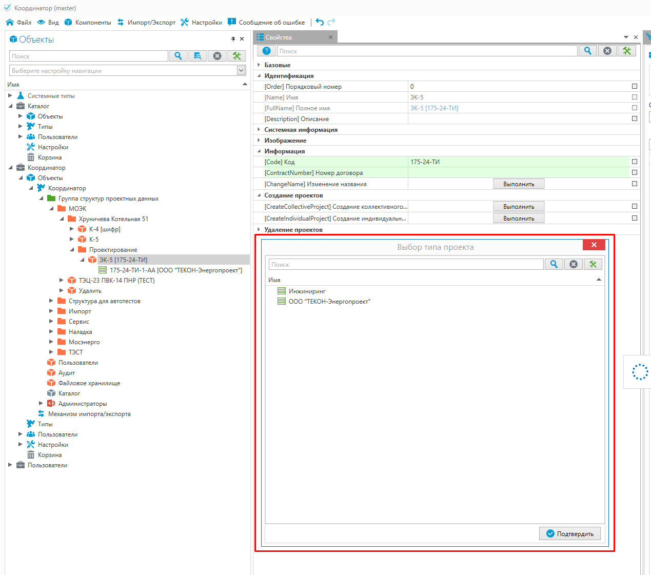
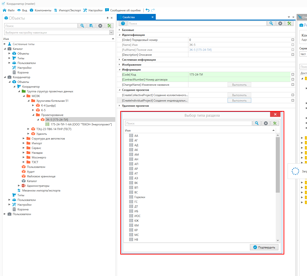
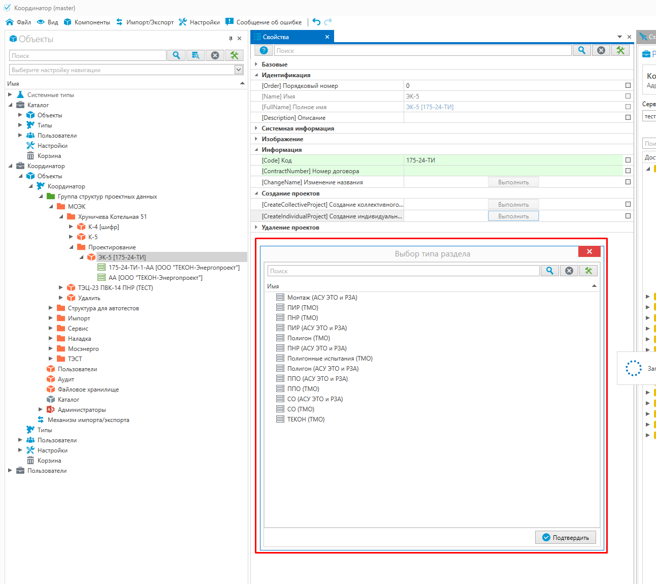
Изменить или сбросить тип раздела проекта
Изменить или сбросить домен проекта






